Usage setup
1. Cc< Name >
-
Right click to "Cc< Name >" -> "Open Specification"

- Edit < Name > or < NAME > adhere to uppercase or lowercase, how you look to < Name >
Header Preference
#if (defined(USE_WSTYPE_< NAME >))
Header Ending
#endif
RTActorId incarnateCc< Name >(Frame::Base& oFrame,RTActorRef& oRole,CdString* psName);
bool UseCc< Name >();
Implementation Preface
#if (defined(USE_WSTYPE_< NAME >))
Implementation Ending
RTActorId incarnateCc< Name >(Frame::Base& oFrame,RTActorRef& oRole,CdString* psName){return oFrame.incarnate(oRole,Cc< Name >,psName,&RTType_CdString,0,-1);}
bool UseCc< Name >(){return true;}
#else
RTActorId incarnateCc< Name >(Frame::Base& oFrame,RTActorRef& oRole,CdString* psName){CrAssertExLog(!"Incarnate of unused Cc< Name >"); return RTActorId(NULL);}
bool UseCc< Name >(){return false;}
#endif
2. Cc< Name >Logic
-
Right click to "Cc< Name >Logic" -> "Open Specification"

- Edit < Name > or < NAME > adhere to uppercase or lowercase, how you look to < Name >
Header Preference
#if (defined(USE_WSTYPE_< NAME >))
Header Ending
#endif
Implementation Preface
#if (defined(USE_WSTYPE_< NAME >))
Implementation Ending
#endif
3. HdrScpUsage
-
open path in Rose: "Model/Logical View/ScbLib/ScpHeaders" -> "HdrScpUsage"
-> Tab "C++"
-> Right click "Headers preface" -> "Edit in new windows"
-
add USE_WSTYPE_< NAME > to USE_ALL section
Example
#if (defined(USE_ALL))
//########### MainTestMC ###############################################
#define USE_WSTYPE_MAIN_TEST_MC
#endif
- add WSTYPE_< NAME > "< Name >" (do not forget to put USE_WSTYPE_< NAME > to usage file (UsageAppl< ProjectName >.h))
Example
//############ MainTestMC ################################################
#define WSTYPE_MAIN_TEST_MC "MainTestMC"
- or you can use main USE_WSTYPE_< NAME > which must be defined in usage file and base on it define others
Example
#if (defined(USE_ALL))
//########### MainTestMC ###############################################
#define USE_WSTYPE_MAIN_TEST_MC
#endif
//############ MainTestMC ################################################
#if defined(USE_WSTYPE_MAIN_TEST_MC)
#define USE_WSTYPE_STACKER
#define USE_WSTYPE_MANIPULATOR
#define USE_WSTYPE_STAMPER
#define USE_WSTYPE_SEPARATOR
#define WSTYPE_MAIN_TEST_MC "MainTestMC"
#define WSTYPE_STACKER "Stacker"
#define WSTYPE_MANIPULATOR "Manipulator"
#define WSTYPE_STAMPER "Stamper"
#define WSTYPE_SEPARATOR "Separator"
#endif
- "Apply" -> "OK"
4. Create Lib and connect to others libs
-
open path in Rose: "Model/Component View/< TestMcComponents >/../LbMTT_CEx86"
- Here right click to lib and choose "Duplicate" or press "ctrl+shit+D"

- rename copy lib to "Lb< Name >_CEx86"
-
two clicks "Lb< Name >_CEx86"
- open tab "References " abd delete lib it's here (look picture delete "Manipulator")

- drag and drop folder
to "References"

- open tab "Relations" and delete "depends on..." which not use this lib

- open tab "C++ Compilation" and check "TargetConfiguration"

- Confirm "OK"
-
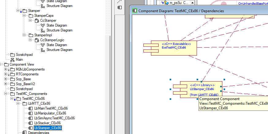
open path in Rose: "Model/Component View/< TestMcComponents >/../" -> open "Dependecies"
- drag and drop lib "Lb< Name >_CEx86" to window "Dependecies"

- and give arrow "C++ Executable" to "YourLib" in that order, look picture

Warning
If you give arrow contrariwise
You must open lib "Lb< Name >_CEx86" -> "Relations"
and delete "depends... Exe..."
-
Now you can Build
5. Add to Evaluate and Incernate
-
open path in Rose: "Model/Logical View/ScpLib/ScpSystem/ScpMachineTypes/ScpMachineTypes< Name >" -> "CcScpSystem< Name >"
-
open "Evaluateparam"
-
Tab "Detail"
-
add new line
Example
if ( UseCc< Name >() ) oSA << WSTYPE_< NAME >;
- confirm "OK"
-
-
open "IncarnateWorkStation"
-
add new line
Example
if ( UseCc< Name >() ) if ( m_pxeUnitTypes[nIdx].Compare( WSTYPE_< NAME > )) oId=incarnateCc< Name > ( frame,*pTargetRole,&s );

-
-
6. Add to Dependecies
-
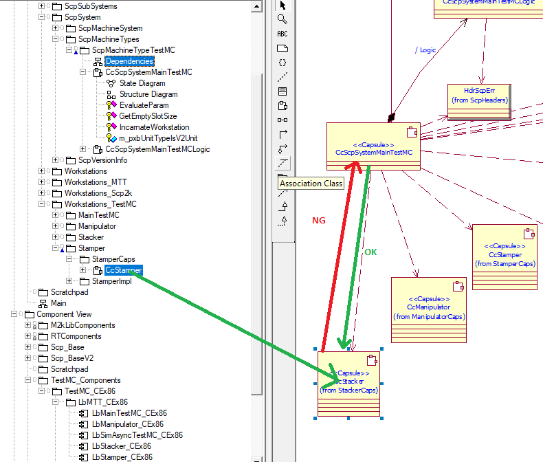
open path in Rose: "Model/Logical View/ScpLib/ScpSystem/ScpMachineTypes/ScpMachineTypes< Name >" -> "Dependencies"
-
drag&drop "Cc< Name>"
-
and give arrow look picture
-
open path in Rose: "Model/Logical View/ScpLib/ScpSystem/ScpMachineTypes/ScpMachineTypes< Name >"
-
Two clicks "CcScpMachineTypes< Name >" -> "Relations"
- Set Inclusion and None
-